이미지 생성 모델 Flux.1
FLUX.1은 Black Forest Labs에서 개발한 이미지 생성 AI 모델입니다.
이 모델은 텍스트를 기반으로 고품질의 이미지를 생성하는 데 특화되어 있으며, Stable Diffusion이나 Midjourney 같은 기존 모델들과 비교해도 뛰어난 성능을 자랑합니다.
FLUX.1은 특히 프롬프트에 대한 충실도, 시각적 품질, 그리고 출력의 다양성에서 강점을 보입니다.
FLUX.1 Pro : 최고 수준의 성능을 제공하는 모델로, 상업적 용도를 위해 설계되었습니다. 이미지 품질과 세부 묘사에서 최첨단 결과를 내지만, 유료 API를 통해서만 접근 가능합니다.
FLUX.1 Dev : Pro 버전에서 파생된 경량화 모델로, 오픈소스로 공개되어 비상업적 용도로 사용 가능합니다. Pro에 비해 효율적이면서도 비슷한 품질을 유지하며, 커뮤니티에서 개선이 진행 중입니다.
(모델 자체는 상업적 배포 불가, 출력물은 상업적 허용이지만 라이선스와 저작권 정보 반드시 포함)
FLUX.1 Schnell : 속도에 초점을 맞춘 모델로, 개인 사용이나 로컬 개발에 적합합니다. Apache 2.0 라이선스로 제공되며, 빠른 이미지 생성이 필요한 경우 유용합니다.
(Apache 2.0 라이센스)
손이나 복잡한 구조를 표현하는 데 있어 기존 모델들보다 큰 발전을 이루었습니다.
이 모델은 ComfyUI 같은 플랫폼을 통해 로컬에서 실행이 가능하다는 점에서 많은 사람들이 찾는 대표적인 이미지 생성 모델로 알려져 있습니다.
공식홈페이지에서 SaaS형태로도 제공하고 있습니다.
FLUX.1 AI: 무료이자 혁신적인 FLUX AI 이미지 생성기
FLUX.1 AI: 고급 FLUX AI 이미지 생성기 텍스트 프롬프트로부터 멋지고 다양한 이미지를 생성하기 위해 설계된 FLUX AI의 최첨단 기능을 탐색해 보세요.
flux1ai.com
퀄리티는 위 사이트에서 확인해보실 수 있으며, 저흰 로컬 설치가 목표이니 아래 글을 통해 차근차근 진행해보도록 하겠습니다.
1. flux.1-dev GGUF unet 모델 다운로드

모델파일 다운로드 : https://huggingface.co/city96/FLUX.1-dev-gguf/tree/main
city96/FLUX.1-dev-gguf at main
huggingface.co
링크에 있는 FLUX.1-dev-gguf 파일들은 GGUF 형식으로 양자화된 모델들인데, 여기서 Q2, Q3, Q4, Q5, Q6, Q8은 양자화 수준을 나타냅니다.
숫자가 낮을수록 더 많이 압축된 모델이라 사양이 낮은 환경에서도 실행하기 쉬운 반면, 품질은 조금 떨어질 수 있습니다.
반대로 숫자가 높을수록 품질은 좋아지지만 더 많은 리소스(메모리, VRAM 등)를 요구합니다.
어떤 모델이 사양 낮아도 돌리기 좋을까?
Q2_K (flux1-dev-Q2_K.gguf, 4.03 GB): VRAM과 RAM 사용량이 적어서 사양이 낮은 시스템(예: 4GB VRAM GPU나 약한 CPU)에서도 실행 가능성이 높지만 다소 이미지 생성 품질이 다른 모델들에 비해 떨어질 수 있습니다.
Q3_K_S (flux1-dev-Q3_K_S.gguf, 5.23 GB): Q2보다 약간 더 나은 품질을 제공하면서도 여전히 상대적으로 적은 리소스를 요구합니다. 6GB VRAM 정도 되는 시스템이라면 무난하게 돌릴 수 있을 가능성이 큽니다.
Q5부터 글씨 표현이 좀 낫다는 글이 있습니다.
혹시, schnell 버전을 사용해보고 싶으신분은 아래 접힌 글을 펴신 후 보여지는 URL을 통해 다운받으실 수 있습니다.
2. CLIP 모델 다운로드 (2개)
https://huggingface.co/city96/t5-v1_1-xxl-encoder-gguf/tree/main
city96/t5-v1_1-xxl-encoder-gguf at main
huggingface.co

t5-v1_1-xxl-encoder도 본인의 다운로드 받은 gguf 모델 양자화번호에 맞는 파일을 다운로드 받습니다.
추가로 아래 clip_l.safetensors 파일도 다운로드 받습니다.
https://huggingface.co/comfyanonymous/flux_text_encoders/blob/main/clip_l.safetensors
clip_l.safetensors · comfyanonymous/flux_text_encoders at main
Git LFS Details SHA256: 660c6f5b1abae9dc498ac2d21e1347d2abdb0cf6c0c0c8576cd796491d9a6cdd Pointer size: 134 Bytes Size of remote file: 246 MB Git Large File Storage (LFS) replaces large files with text pointers inside Git, while storing the file contents on
huggingface.co
3. VAE 파일 다운로드
https://huggingface.co/black-forest-labs/FLUX.1-dev/tree/main/vae
black-forest-labs/FLUX.1-dev at main
You need to agree to share your contact information to access this model This repository is publicly accessible, but you have to accept the conditions to access its files and content. By clicking "Agree", you agree to the FluxDev Non-Commercial License Agr
huggingface.co
diffusion_pytorch_model.safetensors 파일을 다운받습니다.
4. comfyui를 설치
ComfyUI | Generate video, images, audio with AI
The most powerful and modular visual AI application and engine
www.comfy.org
전 Mac mini라 애플실리콘 버전(베타)로 다운 받았습니다.



설치가 완료되면 프로그램을 종료 후 다시 실행합니다.
5. 설정
1) 파일 이동
맥의 기준 문서에 ComfyUI 폴더가 생긴걸 볼 수 있습니다.

각 파일들을 사진과 같이 배치해줍니다.

윈도우 환경의 경우 아래 폴더들을 확인하여 ComfyUI 폴더를 찾으시길 바랍니다.
1) C:\ComfyUI
2) C:\Users\사용자이름\ComfyUI
3) C:\Users\사용자이름\AppData\Local\ComfyUI
2) 설정파일 로드
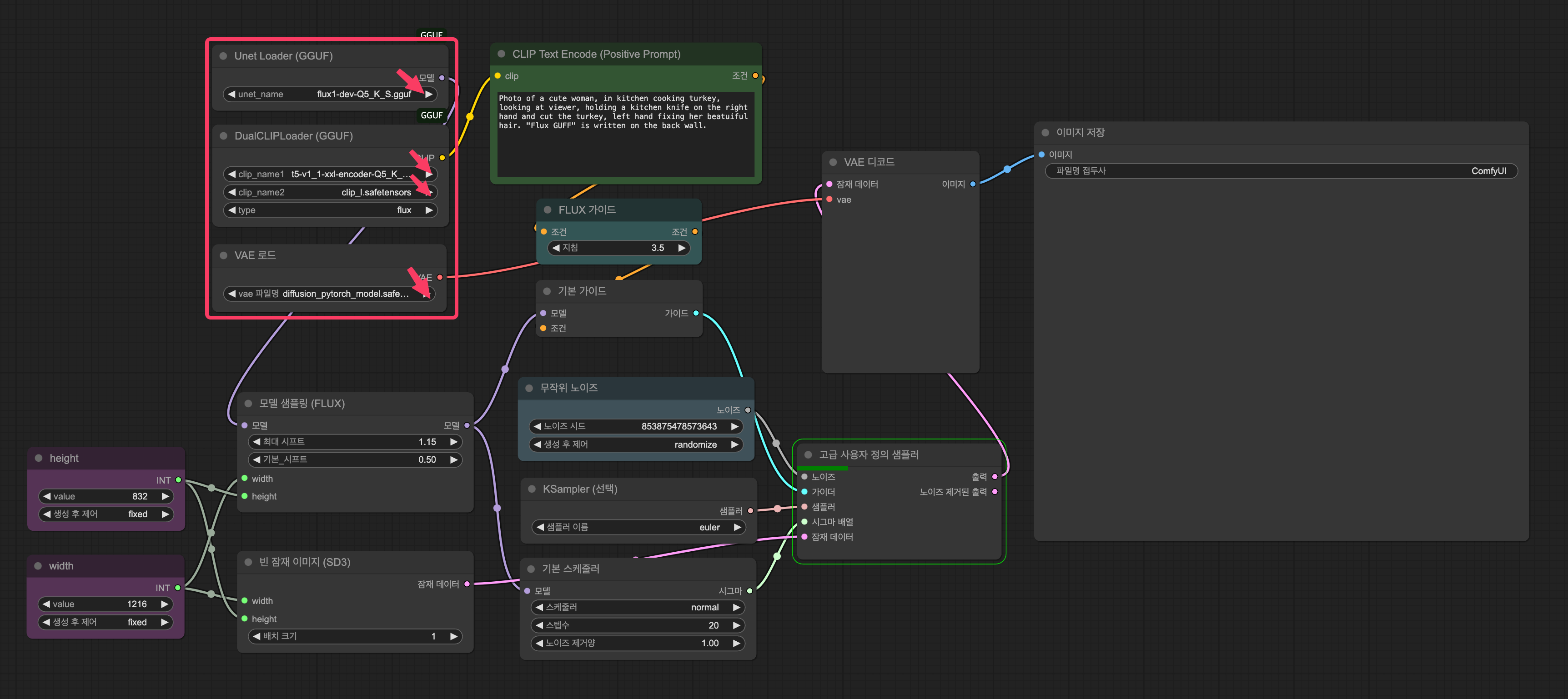
위 파일을 다운받아 ComfyUI를 실행시켜 그대로 드래그&드랍을 통해 로드하세요.

아래 그림과 같이 빨간화살표를 눌러 실제 파일이 지정 가능한지 확인합니다.

이미지 생성

아무래도 전 맥이라서 고해상도 보단 저해상도로 진행하였습니다.
512x512로 지정했지만 해당 부분은 원하는 해상도로 지정이 가능합니다.

초록 CLIP Text Encode 를 통해 프롬프트를 기입해주고 아래 실행버튼을 눌러 실행해봅니다.

결과물
이미지는 전부 Comfyui 폴더 내 output 폴더에 저장됩니다.
프롬프트: (한국어로 씀) 한국 20대 여성이고 웃으며 숲을 걷고 있는 모습을 그려줘

프롬프트 : (영어로 씀) 한국 20대 여자, 긴생머리에 숲을 걸으며 웃고 있는 전면이 보이는 모습. 화창한 숲이고 여름인 것 같은 느낌에 밝은 대낮이였으면 좋겠어.

그외 다양한 프롬프트로 진행을 해보았습니다.

위 사진을 통해 확실히 한국어는 잘 못알아 듣는다는것을 알았습니다.
이후 ChatGpt 도움을 받아 영어로 번역한 프롬프트를 기입하는 방안으로 진행했습니다.




Mac Mini M4 Pro 기본형에서 진행해본 결과 512x512 이미지 기준 139~148초 사이로 출력됨을 확인하였습니다.
'AI 인공지능' 카테고리의 다른 글
| Z-Image Turbo ComfyUI 설정 로컬 AI 이미지 생성 (0) | 2025.12.01 |
|---|---|
| Ollama와 RAG를 활용한 PDF 기반 로컬 챗봇 LLM 만들기 (3) | 2025.03.27 |
| [로컬 LLM 설치 가이드] 내 PC에 나만의 LLM AI 설치하기 (2) | 2025.03.22 |
| Chatbox vs Open-WebUI : 간편함과 UI 사이에서의 고민 (0) | 2025.03.11 |