목적
BC-250의 GPU 성능을 AI 작업(생성형 AI)에 활용해 보고자 여러 실험을 진행해 보았지만, 결과는 생각보다 녹록지 않았고 결국 실패로 마무리되었습니다.
다만 이 과정에서 ROCm, PyTorch, ComfyUI 환경을 직접 구성하며 여러 시행착오를 겪은 만큼, 해당 경험을 기록으로 남겨두는 것이 의미 있을 것 같아 본 글을 작성하게 되었습니다.
다시 한번 말씀드리지만 본 문서는 실패 기를 담은 글입니다.
참고 바랍니다.
용어 정리
ROCm? Mesa?
AMD GPU를 리눅스에서 쓰다 보면 ROCm과 Mesa라는 이름을 자주 보게 됩니다.
둘 다 GPU와 관련 있지만 역할은 완전히 다릅니다.
- ROCm : AI·딥러닝·연산용
- Mesa : 그래픽·화면 출력·게임·GUI용
ROCm (Radeon Open Compute)
AMD의 GPU 연산(CUDA 대체) 플랫폼으로 NVIDIA의 CUDA에 대응하는 플랫폼입니다.
GPU 계산이라는 목적을 가졌으며 커널드라이브, HIP (CUDA 비슷한 API) 등으로 구성되어 있습니다.
주로 PyTorch, Tensor Flow, Stable Diffusion, LLM 추론 / 학습, GPU 가속 연산 (HPC) 등에 쓰입니다.
Mesa
메사의 뜻은 스페인어로 테이블/평평한 고원이란 뜻으로 리눅스 그래픽 기술들이 올라가는 공용 기반을 의미합니다.
쉽게 말해 오픈소스 그래픽 드라이버 + OpenGL/Vulkan 구현체입니다.
주로 화면출력(Xorg / Wayland), 데스크톱 환경, 게임(OpenGL / Vulkan)등에 쓰입니다.
동시 사용 가능 여부
AI / 딥러닝 / 모델 추론을 주로 하거나 일반 PC사용에 게임도 같이 하는 경우라면 ROCm + Mesa가 같이 깔려있는것도 크게 문제가 되지 않습니다.
BC 250 환경
아쉽게도 BC-250에서는 Mesa는 이상없이 설치되지만 ROCm이 설치되지 않는다는 글을 본 적이 있습니다.
AI로 활용하기 위해서, 특히 ComfyUI에서 활용하기 위해서는 AMD 그래픽에선 ROCm이 필요한 상황이다 보니 해당 설치 여부가 중요했습니다.
본 글은 BC 250에서 ROCm 및 ComfyUI 설치 시도에 대한 기록을 위해 작성되었습니다.
BC 250 - ROCm 설치
커뮤니티 글을 봐도, AI에 물어봐도 BC-250은 ROCm이 설치 불가라고 미리 못을 박고 얘길 주었습니다.
미리 결과를 알고 있지만 그래도 해볼때까지 해보자는 생각으로 시도를 해보았는데 여러 번 설치를 하고 보니 알게 된 점은 데비안 테스트 버전을 설치하면 안된다는 점이었습니다.
커널 확인 명령어 : uname -r
데비안 13 Stable 버전의 경우 2025년 12월 30일 기준 리눅스커널을 6.12.57+deb13-amd64를 사용하고 있었고 나름 해당 커널은 구형이지만 안전하게 동작되었습니다.
https://elektricm.github.io/amd-bc250-docs/linux/debian/
Debian Setup - AMD BC250 Documentation
Debian and PikaOS Setup Guide Debian and PikaOS offer stable, low-power options for the BC-250. While requiring more setup than other distributions, they provide excellent stability and lower idle power consumption. Status: Works well with some effort Diff
elektricm.github.io
이미 외국 형님들이 잘 정리한 AMD BC250 Documentation (위 링크) 에 따르면 stable 버전은 설치하지 말고 test 버전을 깔아야 한다고 하는데 ROCm을 설치하고자 하는 경우에는 test버전을 설치하면 안 됩니다.
ROCm 설치가 번거로워지기 때문입니다.
기본적으로 설치하고 갈 부분들이 있어 미리 명시하도록 하겠습니다.
sudo apt update
sudo apt install pkg-config
sudo apt install unzip
apt install -y vulkan-tools
# 현재 유저을 video render 그룹에 포함
usermod -aG video $USER
usermod -aG render $USER
ROCm 설치
sudo apt install rocm-hip-sdk rocm-smi
위 명령어가 Test버전에선 안되고 Stable 버전에서만 설치됩니다.
물론 수동으로 다른곳 바라보게 하면 되겠지만 아까 얘기했든 번거로워지는 부분이 여럿 생기기에 Stable 버전을 추천드립니다.
설치 완료 후 아래와 같이 rocminfo 명령어를 통해 현재 ROCm 상태를 확인할 수 있습니다.
$rocminfo
ROCk module is loaded
=====================
HSA System Attributes
=====================
Runtime Version: 1.1
Runtime Ext Version: 1.4
System Timestamp Freq.: 1000.000000MHz
Sig. Max Wait Duration: 18446744073709551615 (0xFFFFFFFFFFFFFFFF) (timestamp count)
Machine Model: LARGE
System Endianness: LITTLE
Mwaitx: DISABLED
DMAbuf Support: YES
==========
HSA Agents
==========
*******
Agent 1
*******
Name: AMD BC-250
Uuid: CPU-XX
Marketing Name: AMD BC-250
Vendor Name: CPU
Feature: None specified
Profile: FULL_PROFILE
Float Round Mode: NEAR
Max Queue Number: 0(0x0)
Queue Min Size: 0(0x0)
Queue Max Size: 0(0x0)
Queue Type: MULTI
Node: 0
Device Type: CPU
Cache Info:
L1: 32768(0x8000) KB
Chip ID: 0(0x0)
ASIC Revision: 0(0x0)
Cacheline Size: 64(0x40)
Max Clock Freq. (MHz): 0
BDFID: 0
Internal Node ID: 0
Compute Unit: 12
SIMDs per CU: 0
Shader Engines: 0
Shader Arrs. per Eng.: 0
WatchPts on Addr. Ranges:1
Features: None
Pool Info:
Pool 1
Segment: GLOBAL; FLAGS: FINE GRAINED
Size: 7853236(0x77d4b4) KB
Allocatable: TRUE
Alloc Granule: 4KB
Alloc Recommended Granule:4KB
Alloc Alignment: 4KB
Accessible by all: TRUE
Pool 2
Segment: GLOBAL; FLAGS: KERNARG, FINE GRAINED
Size: 7853236(0x77d4b4) KB
Allocatable: TRUE
Alloc Granule: 4KB
Alloc Recommended Granule:4KB
Alloc Alignment: 4KB
Accessible by all: TRUE
Pool 3
Segment: GLOBAL; FLAGS: COARSE GRAINED
Size: 7853236(0x77d4b4) KB
Allocatable: TRUE
Alloc Granule: 4KB
Alloc Recommended Granule:4KB
Alloc Alignment: 4KB
Accessible by all: TRUE
ISA Info:
*******
Agent 2
*******
Name: gfx1030
Uuid: GPU-XX
Marketing Name: AMD Radeon Graphics
Vendor Name: AMD
Feature: KERNEL_DISPATCH
Profile: BASE_PROFILE
Float Round Mode: NEAR
Max Queue Number: 128(0x80)
Queue Min Size: 64(0x40)
Queue Max Size: 131072(0x20000)
Queue Type: MULTI
Node: 1
Device Type: GPU
Cache Info:
L1: 16(0x10) KB
L2: 4096(0x1000) KB
Chip ID: 5118(0x13fe)
ASIC Revision: 2(0x2)
Cacheline Size: 128(0x80)
Max Clock Freq. (MHz): 2000
BDFID: 256
Internal Node ID: 1
Compute Unit: 24
SIMDs per CU: 2
Shader Engines: 2
Shader Arrs. per Eng.: 2
WatchPts on Addr. Ranges:4
Coherent Host Access: FALSE
Features: KERNEL_DISPATCH
Fast F16 Operation: TRUE
Wavefront Size: 32(0x20)
Workgroup Max Size: 1024(0x400)
Workgroup Max Size per Dimension:
x 1024(0x400)
y 1024(0x400)
z 1024(0x400)
Max Waves Per CU: 40(0x28)
Max Work-item Per CU: 1280(0x500)
Grid Max Size: 4294967295(0xffffffff)
Grid Max Size per Dimension:
x 4294967295(0xffffffff)
y 4294967295(0xffffffff)
z 4294967295(0xffffffff)
Max fbarriers/Workgrp: 32
Packet Processor uCode:: 144
SDMA engine uCode:: 52
IOMMU Support:: None
Pool Info:
Pool 1
Segment: GLOBAL; FLAGS: COARSE GRAINED
Size: 3926616(0x3bea58) KB
Allocatable: TRUE
Alloc Granule: 4KB
Alloc Recommended Granule:2048KB
Alloc Alignment: 4KB
Accessible by all: FALSE
Pool 2
Segment: GLOBAL; FLAGS: EXTENDED FINE GRAINED
Size: 3926616(0x3bea58) KB
Allocatable: TRUE
Alloc Granule: 4KB
Alloc Recommended Granule:2048KB
Alloc Alignment: 4KB
Accessible by all: FALSE
Pool 3
Segment: GROUP
Size: 64(0x40) KB
Allocatable: FALSE
Alloc Granule: 0KB
Alloc Recommended Granule:0KB
Alloc Alignment: 0KB
Accessible by all: FALSE
ISA Info:
ISA 1
Name: amdgcn-amd-amdhsa--gfx1030
Machine Models: HSA_MACHINE_MODEL_LARGE
Profiles: HSA_PROFILE_BASE
Default Rounding Mode: NEAR
Default Rounding Mode: NEAR
Fast f16: TRUE
Workgroup Max Size: 1024(0x400)
Workgroup Max Size per Dimension:
x 1024(0x400)
y 1024(0x400)
z 1024(0x400)
Grid Max Size: 4294967295(0xffffffff)
Grid Max Size per Dimension:
x 4294967295(0xffffffff)
y 4294967295(0xffffffff)
z 4294967295(0xffffffff)
FBarrier Max Size: 32
*** Done ***
PyTorch 설치
Debian 13 Stable 의 경우 Python 3.13.5 버전이 설치되어 있습니다.
venv 환경으로 진행하기 위해 관련 패키지를 설치하겠습니다.
sudo apt install python3.13-venv
이후 제 경우 그냥 home 경로에서 .venv 폴더를 만들어 사용하였습니다.
cd ~
python3 -m venv venv
# 활성화
source venv/bin/activate
# 내부 pip 업그레이드
pip install --upgrade pip setuptools wheel
진행하기 앞서 torch (ROCm6.4 용)의 크기가 꽤나 크기 때문에 임시폴더를 먼저 설정해야 합니다.
mkdir -p /data/tmp
chmod 1777 /data/tmp
export TMPDIR=/data/tmp
1777 권한의 뜻
[특수 비트][소유자][그룹][기타]
1 7 7 7
777: 각각 4(읽기)+2(쓰기)+1(실행)의 권한이 소유자,그룹,기타에 부여된다는 뜻으로 코드로는 rwxrwxrwx로 표현됩니다.
이때 앞 특수비트인 1을 Sticky Bit라고 하는데 이게 있는 경우 디렉토리 안에서 파일소유자, 디렉터리소유자, root만 삭제/이름 변경이 가능하다는 뜻입니다. sticky bit가 없다면 남이 만든 파일도 권한만 있으면 삭제가 가능하단 뜻입니다.
이제 torch 를 깔아봅니다.

공식 사이트에서 확인해보니 ROCm6.4로 되어있네요.
TMPDIR=/data/tmp pip install torch torchvision --index-url https://download.pytorch.org/whl/rocm6.4 --no-cache-dir
중요한 건 TMPDIR과 --no-cache-dir 입니다.
두 개 다 안 하면 아마 2GB 또는 4GB에서 더 이상 다운이 진행되지 않게 됩니다.
swap 메모리까지 넉넉히 주고 실제 물리적인 여유공간도 넉넉한 상태에서도 마찬가지로 용량부족 이슈가 뜨게 됩니다.
꼭 위 명령어로 설치하시기 바랍니다.
ComfyUI 설치
ComfyUI 공식 홈페이지 ( https://www.comfy.org/ )를 접속하여 다운로드를 눌러 아래와 같이 [Install From Github]를 다운로드하는 버튼으로 들어갑니다.

이후 아래 화살표에 나온 최신버전을 클릭한 후 다운로드를 합니다.

Source code (zip)을 다운로드하여서 USB로 옮겨주거나, 혹은 오른쪽버튼으로 눌러 링크를 복사한 후 아래와 같이 입력해 줍니다.

https://god-logger.tistory.com/124
우분투 리눅스 ssh / sshd 설치 및 세팅
개요 리눅스 기준 ssh가 안될 경우, ssh 확인 및 설치와 이후 세팅에 대해 서술 서론 오랜만에 Proxmox 컨테이너를 만들고 세팅할 일이 생겼다. 자연스럽게 ssh를 설치했지만, 접속이 안되는 현상이
god-logger.tistory.com
위 링크를 참고하여 SSH를 통해 동일 망 다른 컴퓨터에서 작업을 진행할 수 있습니다. (복-붙 편하게~)
# 다운로드 (ComfyUI-0.6.0.zip)
wget https://github.com/comfyanonymous/ComfyUI/archive/refs/tags/v0.6.0.zip
# 압축해제
unzip ComfyUI-0.6.0.zip
이제 ComfyUI 디펜던시 패키지를 설치해 보도록 하겠습니다.
cd ComfyUI-0.6.0/
pip install -r requirements.txt
실행은 단순합니다.
python main.py
# 동일망에서 다른 PC에서 사용을 원하는 경우
python main.py --listen 0.0.0.0
# 다양한 옵션 동시 적용
python main.py \
--listen 0.0.0.0 \
--lowvram \
--force-fp32 \
--use-split-cross-attention \
--cpu-vae
실행 로그
(venv) bc250@debian:~/ComfyUI-0.6.0$ python main.py --listen 0.0.0.0
Checkpoint files will always be loaded safely.
/opt/amdgpu/share/libdrm/amdgpu.ids: No such file or directory
Total VRAM 3835 MB, total RAM 7669 MB
pytorch version: 2.9.1+rocm6.4
AMD arch: gfx1030
ROCm version: (6, 4)
Set vram state to: NORMAL_VRAM
Device: cuda:0 AMD BC-250 : native
Enabled pinned memory 7285.0
Using sub quadratic optimization for attention, if you have memory or speed issues try using: --use-split-cross-attention
Python version: 3.13.5 (main, Jun 25 2025, 18:55:22) [GCC 14.2.0]
ComfyUI version: 0.6.0
ComfyUI frontend version: 1.34.9
[Prompt Server] web root: /home/bc250/venv/lib/python3.13/site-packages/comfyui_frontend_package/static
Total VRAM 3835 MB, total RAM 7669 MB
pytorch version: 2.9.1+rocm6.4
AMD arch: gfx1030
ROCm version: (6, 4)
Set vram state to: NORMAL_VRAM
Device: cuda:0 AMD BC-250 : native
Enabled pinned memory 7285.0
Import times for custom nodes:
0.0 seconds: /home/bc250/ComfyUI-0.6.0/custom_nodes/websocket_image_save.py
Context impl SQLiteImpl.
Will assume non-transactional DDL.
No target revision found.
Starting server
To see the GUI go to: http://0.0.0.0:8188
정상적으로 ComfyUI 구동 실행이 완료됩니다.
지정한 vram, 전체 메모리 등도 잘 표시가 되었습니다.
아래 부분을 통해 GPU와 ROCm 인식상태가 어떤지 알 수 있습니다.
pytorch version: 2.9.1+rocm6.4
AMD arch: gfx1030
ROCm version: (6, 4)
Device: cuda:0 AMD BC-250 : native
PyTorch ROCm 빌드사용 중이고, HIP Runtime에서 GPU를 gfx1030으로 인식했으며, tourch.cuda가 정상적으로 동작되고 있음을 알 수 있습니다.
/opt/amdgpu/share/libdrm/amdgpu.ids: No such file or directory
위 문구가 조금 마음에 걸리지만, ROCm 동작에 직접 영향은 없다는 AI님의 말에 따라 믿고 진행을 계속 이어 나갔습니다.
어쨌든 결론적으론 잘 구동된 상태이니 이제 같은 망 다른 컴퓨터를 통해 http://ip:8188로 접근을 시도해 봅니다.

ComfyUI까지 구동이 완료됩니다.
아래 글을 참고하여 ZImage를 설정해 봅니다.
https://god-logger.tistory.com/237
Z-Image Turbo ComfyUI 설정 로컬 AI 이미지 생성
Z-Image: 연말 주목할 만한 생성형 AI 이미지 모델연말을 앞두고 다양한 생성형 AI들이 쏟아져 나오고 있습니다. 최근 오픈소스로 공개된 Flux 2에 이어, Hugging Face 모델 트렌드에서 눈에 띄는 이미지
god-logger.tistory.com
다양한 시도
본문에는 담지 못했지만, 다양한 옵션들을 변경하며 다양한 시도를 해보았지만 아쉽게도 성공하진 못했습니다.

ZImage를 구동 시 처참하게 실패하였습니다.

본격적으로 GPU의 사용이 요구되는 시점인 ZImage 모델 로드 구간에서 바로 다운되는 사태가 발생했습니다.
그냥 화면이 나가버렸습니다. 키보드 반응도 없고.. 그냥 죽습니다.
부팅하고 로그를 확인해 보니 아래와 같았습니다.
*ERROR* dal_irq_service_dummy_set: called for non-implemented irq source
*ERROR* Failed to clear hpd(rx) source=X on init
디스플레이 출력도 되고 연산도 되는데 같은 걸 써서 그런 건가.. 뭔가 amdgpu 커널 레벨 문제인 것 같았습니다.
[drm] Fence fallback timer expired on ring sdma0
아예 응답이 안 오고 커널이 기다리다가 타임 만료된 것 같은데 이 이후로 화면이 나간 것 같았습니다.
kfd: added device 1002:13fe
Topology: Add dGPU node
그나마 KFD(Kernel Fusion Driver)는 살아있다는 건데, ROCm compute 디바이스로 정상 인식된 것 같아 희망이 있어 보였습니다.
KFD 노드(KFD node)란?
Kernel Fusion Driver
- 리눅스 커널에서 AMD GPU를 연산 장치(Compute Device)로 다루기 위한 드라이버 계층
- ROCm, HIP, PyTorch(ROCm)가 GPU를 인식할 때 가장 아래에서 보는 단위
여기서 혹시 모르니 디스플레이 스택을 제거해 보기로 결정했습니다.
BC-250의 디스플레이 코드 자체가 문제인가 싶어서 말이죠.
아래와 같이 설정했습니다.
# /etc/default/grub 편집
sudo nano /etc/default/grub
------------------------
# GRUB_CMDLINE_LINUX_DEFAULT 내 amdgpu.dc=0 추
GRUB_CMDLINE_LINUX_DEFAULT="quiet amdgpu.dc=0"
------------------------
sudo update-grub
reboot
일단 처음 표시된 에러는 없어지지 않을까 하는 희망을 안고 설정했습니다.
재부팅되고 나면 아래와 같은 화면으로만 출력됩니다.

이제 전 SSH 로만 접속이 가능했습니다.
환경 변수 지정
각종 커뮤니티, AI 등의 도움을 받아 다양한 환경변수를 지정하여 시도해 보고 내린 결론은 아래와 같습니다.
export HSA_OVERRIDE_GFX_VERSION=10.3.0
export HSA_ENABLE_SDMA=0
export ROCM_ENABLE_PRE_VEGA=1
export HIP_VISIBLE_DEVICES=0
export AMD_SERIALIZE_KERNEL=3
export TORCH_USE_HIP_DSA=1
export AMDGPU_DISABLE_SDMA=1
HSA_OVERRIDE_GFX_VERSION
- GPU의 실제 아키텍처(gfx1030 등)를 강제로 지정, ROCm 런타임(HSA)에서 판단할 때 사용
- 아쉽게도 ROCm 공식지원 GPU가 아니기에 이 GPU를 gfx1030으로 취급하라고 명시적으로 알려주기 위함
HSA_ENABLE_SDMA
- SDMA (System Direct Memory Access) 비활성화
- 비공식 GPU이기에 메모리 corruption, slient crash 등을 피하기 위함
- 뭔지 잘 모르지만 관련 내용을 찾다가 해당 옵션을 비활성화하는 것을 추천함을 확인, 안정성 UP
ROCM_ENABLE_PRE_VEGA
- ROCm이 구형 GPU도 허용하도록 하는 설정
- 혹시나 비공식 GPU이기에 동작하지 않을까 하는 기대심에 설정
HIP_VISIBLE_DEVICES
- 0은 첫 번째 GPU만 사용한다는 뜻인데 하나밖에 없지만 첫번째 지정을 지정
- 혹시나 오작동할까 봐 이를 미연에 방지
AMD_SERIALIZE_KERNEL
- GPU 커널 실행을 직렬화, 디버그 및 race condition 회피하기 위함
- 0: 병렬실행, 1: 부분 직렬, 2: 강제 직렬
- 성능 하락 예상되지만 GPU 커널 내부 오류를 즉시 중단하게 하기 위함
- GPU 계산 들어가는 순간 시스템 다운되는 현상 발생되어 해당 옵션 처리
AMDGPU_DISABLE_SDMA
- 커널 드라이버 레벨에서 SDMA 비활성화
- HSA_ENABLE_SDMA에서도 껐지만 이중적으로 차단함으로써 안정성을 극대화하기 위함
다시 시도
python main.py --listen 0.0.0.0 --use-split-cross-attention --force-fp32 --cpu-vae

Clip 로드를 지나 확산 모델 로드까지 진입했습니다.
got prompt
Using split attention in VAE
Using split attention in VAE
VAE load device: cpu, offload device: cpu, dtype: torch.float32
Requested to load ZImageTEModel_
loaded completely; 95367431640625005117571072.00 MB usable, 7672.25 MB loaded, full load: True
CLIP/text encoder model load device: cpu, offload device: cpu, current: cpu, dtype: torch.float16
model weight dtype torch.float32, manual cast: None
model_type FLOW

cpu 사용률은 11%에 GPU 사용률 0% 메모리 사용률은 거의 100을 찍고 있네요.
이번엔 다행인 건, 서버 자체가 다운되지 않았다는 겁니다.

하지만 '죽었음'이라고 한글로 뜨는 걸 보고 있자니 (데비안 13 한국어 locale) 참 허탈하더군요.
죽지 말지...

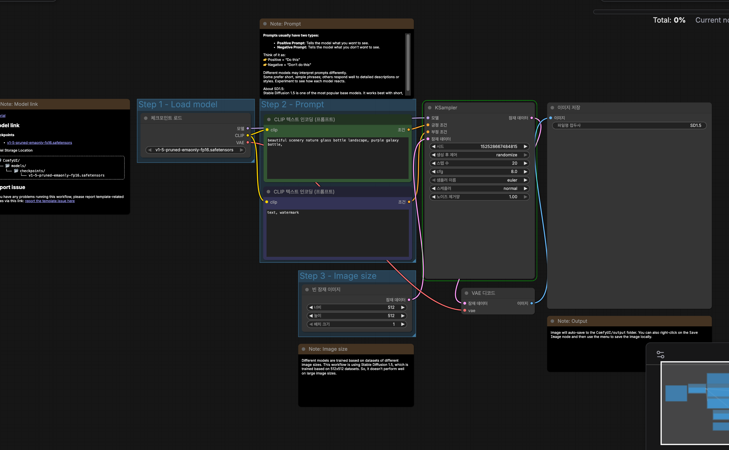
SD 1.5 시도
상대적으로 vram과 ram을 많이 먹기 때문에 죽은 걸까 싶어 SD 1.5 기반의 테스트를 진행해보고자 했습니다.
이미지 크기는 512x512에 해당 workflow는 그냥 템플릿에 있는 1.5 기반의 템플릿으로 가져와서 사용했습니다.


got prompt
model weight dtype torch.float32, manual cast: None
model_type EPS
Using split attention in VAE
Using split attention in VAE
VAE load device: cpu, offload device: cpu, dtype: torch.float32
Requested to load SD1ClipModel
loaded completely; 95367431640625005117571072.00 MB usable, 235.84 MB loaded, full load: True
CLIP/text encoder model load device: cpu, offload device: cpu, current: cpu, dtype: torch.float16
CLIP CPU로 사용되었고.. 야속하게도 퍼센트가 오르지 않습니다.

아 지금 보니 로그에 메모리 부분도 이상하네요.
아무래도 ComfyUI / PyTorch가 GPU의 사용 가능 메모리 크기를 잘못 읽고 있는 게 아닌가 싶을 정도의 표현을 하고 있었네요.
loaded completely; 95367431640625005117571072.00 MB usable, 7672.25 MB loaded, full load: True
SD1.5의 경우 결국 아래와 같은 로그를 보이며 다운되었습니다.
got prompt
model weight dtype torch.float32, manual cast: None
model_type EPS
Using split attention in VAE
Using split attention in VAE
VAE load device: cpu, offload device: cpu, dtype: torch.float32
Requested to load SD1ClipModel
loaded completely; 95367431640625005117571072.00 MB usable, 235.84 MB loaded, full load: True
CLIP/text encoder model load device: cpu, offload device: cpu, current: cpu, dtype: torch.float16
HW Exception by GPU node-1 (Agent handle: 0x288ae900) reason :GPU Hang
중지됨
(venv) bc250@debian:~/ComfyUI-0.6.0$
중지됨이라는 말과 함께 BC-250은 반응이 없었습니다. SSH도 멈췄고요.
Reset 버튼을 눌러 다시 켜줘야지 정상 부팅이 되었습니다.
결론
결론부터 정리하면, BC-250은 GPU 디바이스로서의 인식 자체는 정상적으로 이루어졌으나, ROCm 기반의 실질적인 계산 GPU로 활용하기에는 한계가 있었습니다.
ROCm 스택 상에서 GPU 디바이스 인식에는 성공했고, PyTorch ROCm 빌드 또한 정상적으로 로드되었으며 torch.cuda.is_available() 역시 true를 반환했습니다.
이 지점까지 보면 BC-250 + ROCm + PyTorch 조합 자체는 형식적으로는 성립했다고 볼 수 있습니다.
그러나 실제 워크로드 단계인 ComfyUI 실행 과정, 특히 ZImage 모델 및 SD 1.5 모델 로딩/연산 구간에서 반복적인 세그멘테이션 오류 및 시스템 다운이 발생하며 실사용은 불가능한 상태였습니다.
이 경험을 통해 AMD 문서에서 언급하던 “ROCm 부분적 지원(partially supported)”이라는 표현이 무엇을 의미하는지 어느 정도 체감할 수 있었습니다.
디바이스 인식과 기본 연산 초기화는 가능하지만, 대규모 메모리 사용이나 복잡한 커널 실행이 요구되는 실제 AI 워크로드에서는 안정성을 보장하기 어렵다는 뜻에 가깝다고 느껴졌습니다.
결론적으로, BC-250 + ROCm 환경에서는 ComfyUI 기준으로 ZImage 및 SD 1.5 모델 모두 안정적인 실행이 불가능했습니다.
꽤 늦은 시간까지 여러 커널 파라미터, ROCm 환경 변수, VRAM 절약 옵션들을 시도해 보았지만 결과는 아쉽게도 실패로 끝났습니다.
다만 그 과정에서 ROCm의 구조, KFD 노드, HIP 환경 변수, 메모리 관련 옵션 등 굳이 몰라도 될 정도로 깊은 영역까지 살펴보게 된 점은 나름대로 재미있는 경험이었습니다.
현시점에서는 AMD 공식 지원이나 커뮤니티 차원의 추가 패치 없이는 실사용이 어렵지 않을까라는 판단이 들지만, 언젠가 해외의 고수분들에 의해 해결책이 나오지 않을까 하는 작은 기대는 남겨두고 싶습니다.
이미지 생성 쪽은 아쉬운 결과로 마무리되었지만, LLM 추론은 비교적 긍정적인 사례들이 보고되고 있어 다음 글에서는 BC-250으로 LLM을 실제로 구동해 본 뒤 경험을 정리하여 올리도록 하겠습니다.
긴 글 읽어주셔서 감사합니다.
다음 글
https://god-logger.tistory.com/244
AMD BC-250 ( bc250 ) AI 활용 2 - LLM llama.cpp
목적본 문서는 llama.cpp를 활용하여 BC-250 환경에서 로컬 LLM을 구성하는 방법을 정리하기 위해 작성되었습니다.외부 서버나 클라우드 자원에 의존하지 않고, 로컬 환경에서 LLM을 구동하는 과정을
god-logger.tistory.com
다른 글
https://god-logger.tistory.com/239
AMD BC-250 ( bc250 ) 구매 / 기본 세팅
AMD BC-250 : 콘솔 APU 출신 채굴 경력 특이한 SBC서민형 플레이스테이션5 ?!서민형 플스5 등의 얘기가 나오는 이유는 실제 사용 APU는 PS5에 들어가는 APU의 직계 파생품이기 때문입니다.PS5 수준은 아니
god-logger.tistory.com
https://god-logger.tistory.com/240
AMD BC-250 ( bc250 ) 커스텀 바이오스 설정
이전 글 https://god-logger.tistory.com/239 [1/3] AMD BC-250 ( bc250 ) 구매 / 기본 세팅AMD BC-250 : 콘솔 APU 출신 채굴 경력 특이한 SBC서민형 플레이스테이션5 ?!서민형 플스5 등의 얘기가 나오는 이유는 실제 사용
god-logger.tistory.com
https://god-logger.tistory.com/242
AMD BC-250 ( bc250 ) 스팀 머신 활용 - Bazzite 설치
목적이 글은 AMD BC-250 그래픽카드에 Bazzite OS를 설치하여 게임 머신으로 구성하는 방법을 정리한 가이드입니다.각종 커뮤니티와 게시글 등에서 산발적으로 공유되고 있는 설정 방법들을 정리하
god-logger.tistory.com
'제품 리뷰' 카테고리의 다른 글
| AMD BC-250 ( bc250 ) AI 활용 2 - LLM llama.cpp (1) | 2026.01.10 |
|---|---|
| AMD BC-250 ( bc250 ) 스팀 머신 활용 - Bazzite 설치 (2) | 2026.01.05 |
| AMD BC-250 ( bc250 ) 커스텀 바이오스 설정 (1) | 2025.12.29 |
| AMD BC-250 ( bc250 ) 구매 / 기본 세팅 (3) | 2025.12.25 |
